Prosedur Operasional Baku
Magister Sains Agribisnis
Prosedur Operasional Baku
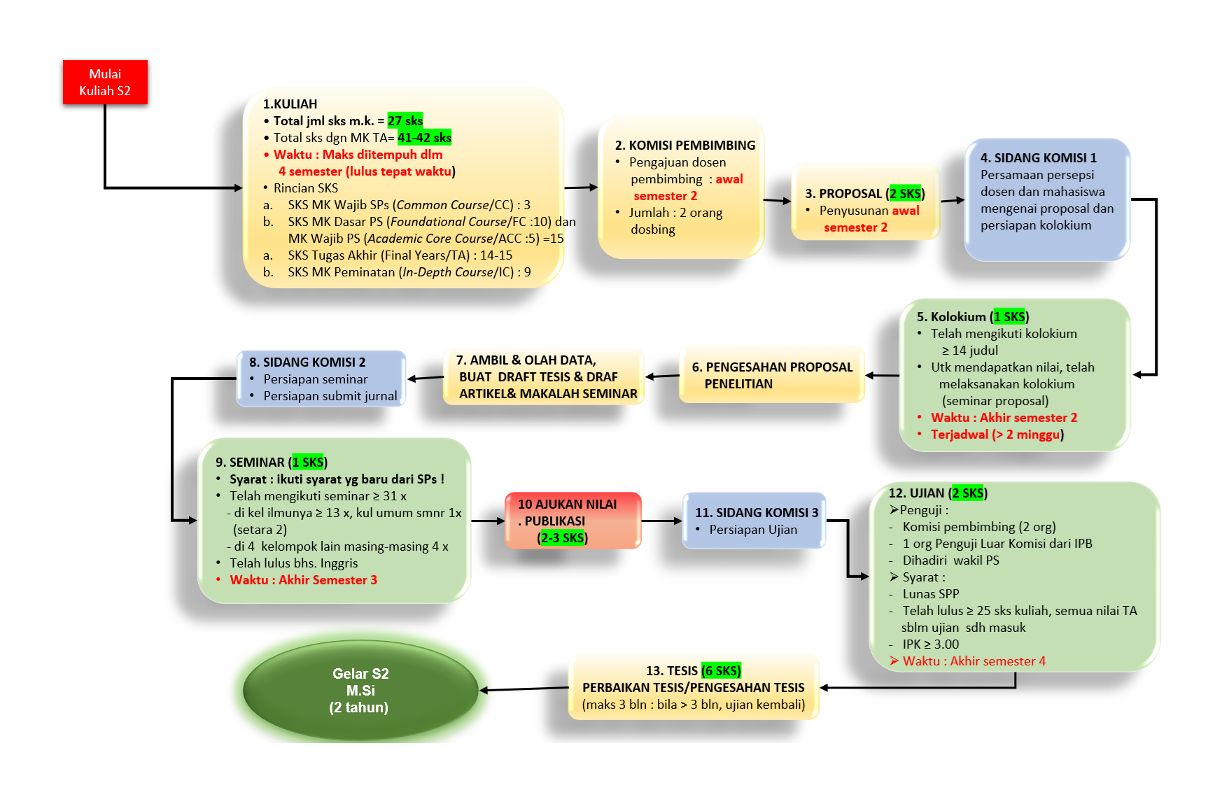
Prosedur Operasional Baku Tahap Pendidikan untuk Mahasiswa Magister Sains Agribisnis Angkatan 14 dan 15

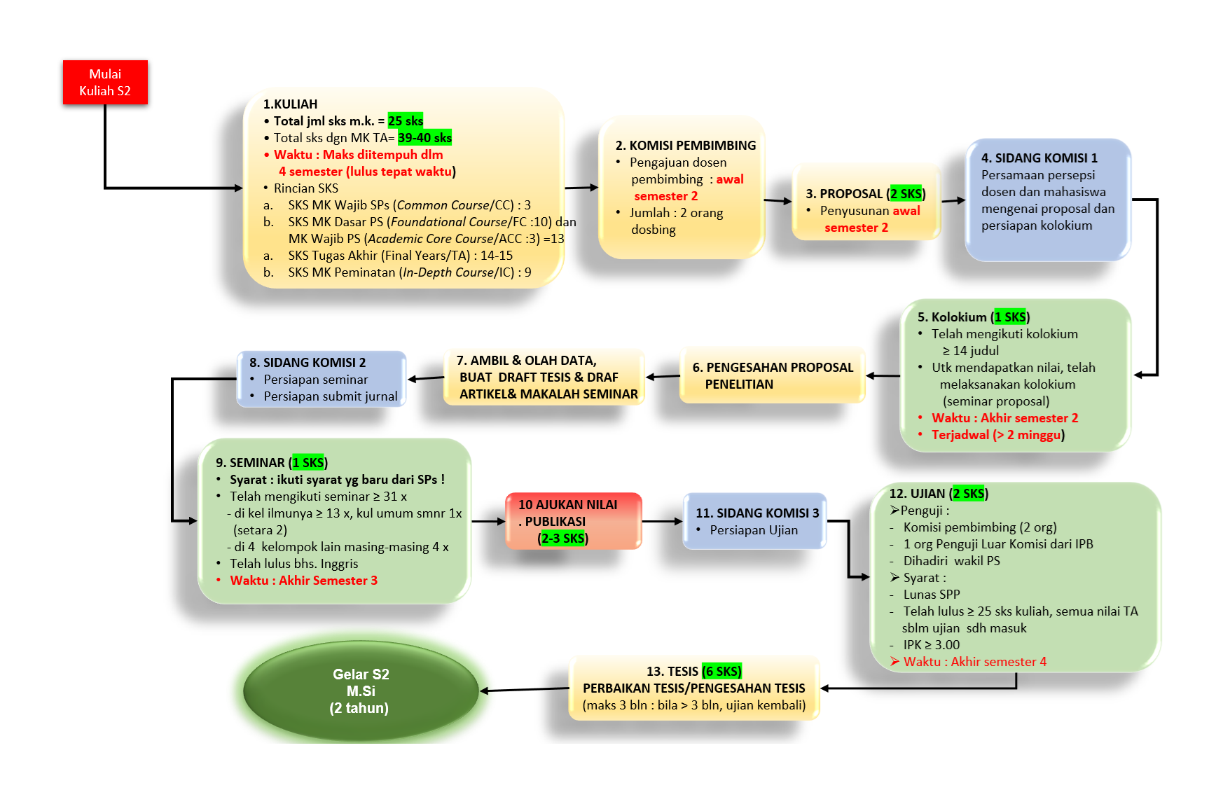
Prosedur Operasional Baku Tahap Pendidikan untuk Mahasiswa Magister Sains Agribisnis Angkatan 13
